Saltar a contenido

Inicio

Bienvenido a la wiki de AceStack.

AceStack es un stack modular para la ingestión, procesamiento y distribución de streams AceStream y listas M3U/XC, diseñado para funcionar de forma resiliente, escalable y automatizada.

Empieza aquí

  • Guía de instalación


    Instalación recomendada y configuraciones alternativas para desplegar AceStack con Docker.

    Empezar instalación

  • Backend AceStream


    Configuración avanzada del orquestador AceStream.

    Ver backend

  • Distribución IPTV


    Configuración de Dispatcharr y microservicios para una experiencia IPTV completa.

    Ver distribución

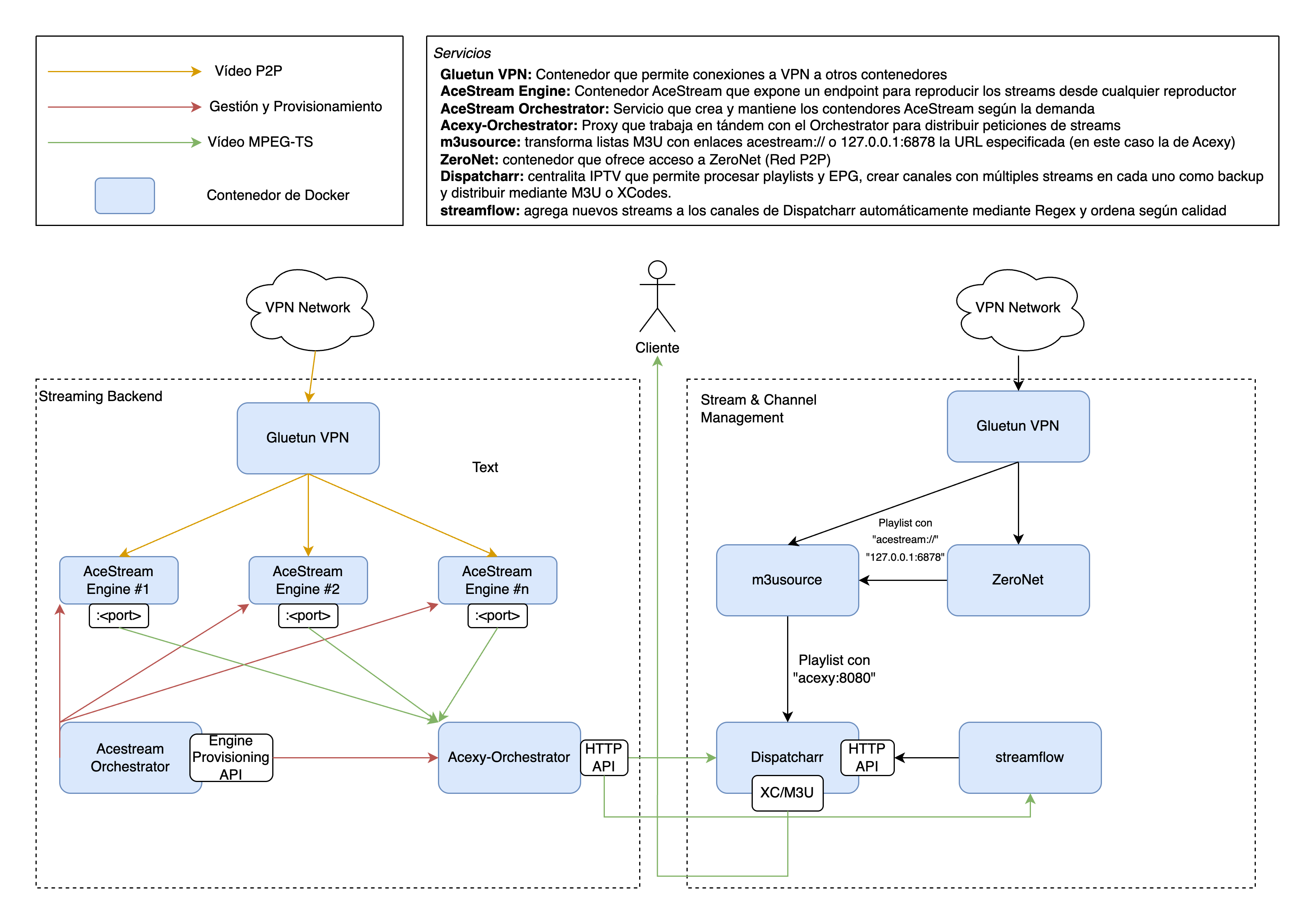
Arquitectura general

El siguiente diagrama muestra la arquitectura global de AceStack y cómo los distintos servicios colaboran para capturar streams AceStream, procesarlos y distribuirlos como canales IPTV de forma (opcionalmente detrás de VPN) y automatizada..

Arquitectura global de AceStack

Arquitectura global del sistema AceStack

Claves del diagrama:

  • Todo el tráfico P2P y de streaming pasa por contenedores protegidos con Gluetun VPN.
  • El backend AceStream escala motores bajo demanda.
  • Dispatcharr actúa como punto central de distribución IPTV.
  • Los canales de Dispatcharr se gestionan y actualizan automáticamente mediante streamflow.

Objetivos del Stack

  • Proporcionar un sistema AceStream P2P robusto y escalable, capaz de crear y mantener streams de forma automática según la demanda.
  • Centralizar la gestión y distribución de canales IPTV a partir de listas M3U/XC mediante Dispatcharr.
  • Automatizar la incorporación, actualización y ordenación de streams en los canales mediante streamflow, reduciendo la gestión manual.